Instance Verification Kit (IVK)
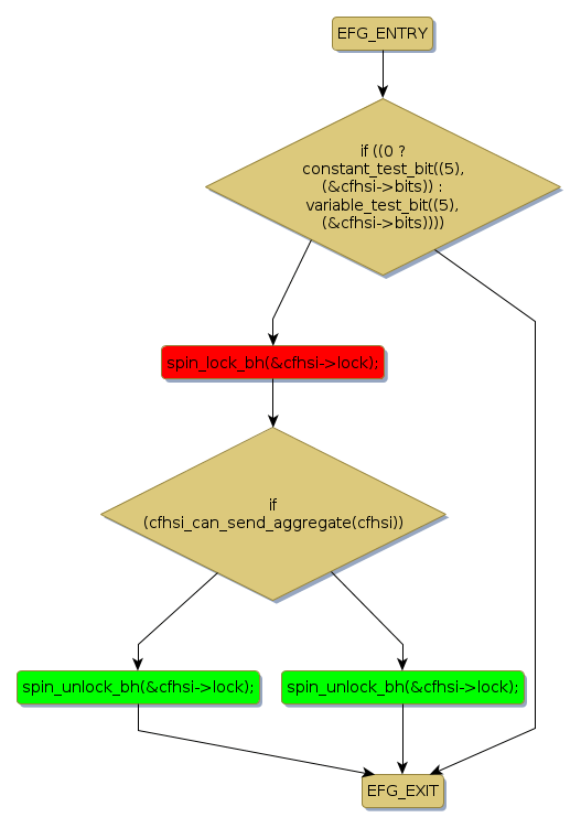
spin lock @ [9078+27+/linux-3.19-rc1/drivers/net/caif/caif_hsi.c]
Instance Signature: lock
|
The Matching Pair Graph:
|
|
Function Name
|
Control Flow Graph (CFG)
|
Events Flow Graph (EFG)
|
Source Correspondence
|
|
cfhsi_tx_done
|
|
|
[8819+13+/linux-3.19-rc1/drivers/net/caif/caif_hsi.c]
|